티스토리 최적화 블로그의 저번글을 읽어주신분들께 다시한번 감사하며, 혹시 서치콘솔에 제대로 등록되지 않았거나,
직접등록하기 귀찮고 시간이 없으신 분들을 위해서 쉬운 버전으로 올려드립니다. (직접 등록방법은 글 아래에, 다시 안내해드리겠습니다)

이미 티스토리 구글에 최적화작업을 직접하는 방법을 읽고 오신 분들은 안하셔도 되고, 한번더 확실히 하셔도 좋습니다!
좋은게 좋은거니까요. 그리고 엄청 순식간에 합니다.
자, 각설하고 바로 시작하겠습니다.
시간을 재셔도 좋습니다! 30초 시~~작!!
일단 티스토리 관리에 플러그인으로 들어가줍니다. (티스토리 플러그인을 잘 못찾으시겠다면, 글관리/카테고리 관리등이 있는 왼쪽목록을 주시하고 밑으로 내려주시면 바로 플러그인이 나옵니다.

아래보이는 형광펜 표시를 한 플러그인을 눌러주시면 여러가지 적용가능한 플러그인 기능들이 나옵니다.

여기서 구글 서치콘솔을 찾아서 눌러주시구요. 눌러주시면 아래와 같이 나오게 됩니다.

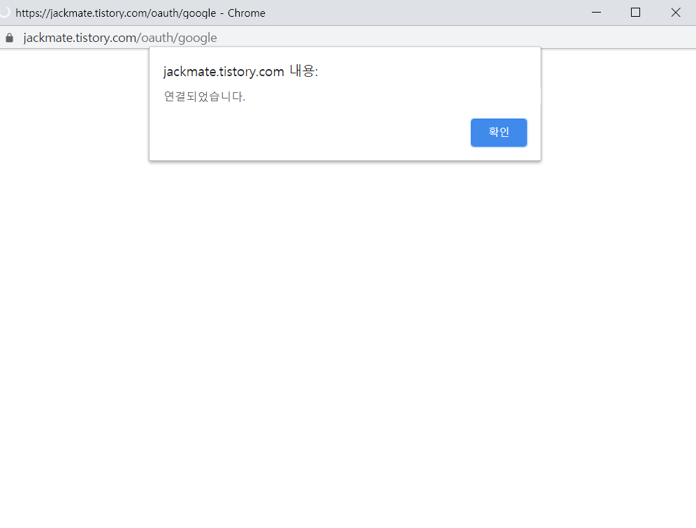
연결페이지가 안뜨면 팝업을 차단한것을 허용으로 바꾸면됩니다. 허용허용해주고 확인하면?

네!! 끝입니다!
(구글에 계정 로그인이 되신분은 바로!, 안되신분은 로그인만하면 바로됩니다!)
올바르게 등록이 되었으면

이렇게 올바르게 등록이 되었다고 나오고, 플러그인 화면에도 아래와 같이 사용중이라고 나와있을 겁니다. 이렇게 나오신다면 끝입니다!

빠르게 하신분들은 20초도 안걸리셨을것같습니다. 이 방법이 사실 정말 가장 간단한 방법이라고 할 수 있습니다.
이 방법이 아니라 HTML코드를 수정해서 직접 넣고 싶으신분은 그렇게 하시는 방법도 있습니다!
아니면 저처럼 둘다하는 방법도 있구요. 물론 직접 등록하는 것도 사실 시간이 오래걸리진 않지만, 익숙하지 않으신 분들께는 낯선 작업일 수도 있기에 세상에서 가장 간단히 하는 방법을 올려드렸습니다.
https://jackmate.tistory.com/47 (직접 등록하는 최적화 방법은 여기 글에 적어놓았습니다.)
티스토리 최적화 구글 검색 최적화 방법 (구글서치콘솔, 구글 웹마스터 도구
안녕하세요 티스토리에 일상 글 및 정보글을 올리고 있는 잭입니다! 티스토리를 만드시고 가장 먼저드는 고민중 하나가 바로, "다른 사람들이 내 블로그를 볼 수 있을까?" "왜 내 블로그를 보고 �
jackmate.tistory.com
다음에는 더 유익한 정보로 돌아오겠습니다.
구독/좋아요/댓글 및 따끔한 한마디는 저의 힘입니다. 감사합니다!
'경제 자립 > 블로그관리+검색최적화' 카테고리의 다른 글
| 티스토리 블로그 방문자수 100명당 얼마? 실험결과는? (7) | 2021.07.09 |
|---|---|
| 구글 애드센스 한번에 합격 애드센스 합격 노하우와 팁 (21) | 2020.10.06 |
| [티스토리 관리] 구글 애널리틱스 사용법, 왜 사용하는지 (0) | 2020.08.14 |
| 티스토리 최적화 - 네이버 검색 최적화 등록하기 (1분내외로 빠르게!) (0) | 2020.08.13 |
| 티스토리 최적화 구글 검색 최적화 (22) | 2020.08.13 |
댓글